Mind Network推出MindV Hubs:开启隐私加密投票新时代
今日,Mind Network 正式发布全新投票与委托功能 MindV Hubs,标志着加密隐私技术在投票领域的全新突破。现有的 $vFHE 持有者现已全面开放投票功能,不仅能够深度参与 FHE(全同态加密)生态系统的建设,还能通过投票获取更多 $vFHE 奖励。值得关注的是,首批 MindV Voter 注册名额将于上线当日开放。

FHE 投票的意义:赋予个人投票主权
自 9 月份宣布完成 1000 万美元融资后,Mind Network 随即推出 MindV——一款以 FHE 技术为核心的创新投票产品。这不仅仅是技术的升级,更代表了“加密即主权”的全新理念。MindV 通过解决传统投票在透明性与隐私保护方面的瓶颈,致力于成为数字时代的核心基础设施。
MindV 的设计借鉴了 ZAMA 的 HTTPZ 概念,同时延续了 CitizenZ 提出的主权保护原则,利用 FHE 技术在多个场景中实现突破:
● AI 领域:支持隐私保护的安全计算,确保数据主权贯穿模型训练与交叉验证全流程;
● PoS 共识:消除投票操控风险,确保网络的透明与公平;
● DePIN 应用:端到端加密处理 IoT 数据,兼顾隐私保护与数据分配优化。
这些应用展示了 FHE 技术在不同领域中解锁新价值的潜力,助力用户数据主权和安全性实现前所未有的提升。
如何参与 MindV 投票生态?
MindV 的核心代币 $vFHE,结合了投票权与奖励机制,具体获取与参与方式如下:
1. 免费兑换:持有 Mind Network 合作伙伴的 LST/LRT 资产,即可兑换 $vFHE;
2. 委托赚取奖励:将 $vFHE 委托至 RandGen Hub,参与共识投票并获取额外奖励;
3. 限量注册名额:前 10,000 个 RandGen Voter 注册名额现已开放,用户无需持有 $vFHE,仅需在 Arbitrum 上预留少量 ETH 作为 Gas 费。
更多参与步骤详情,请参考官方教程:
● 获取 $vFHE
● 委托 $vFHE
● 参与 Hubs 投票

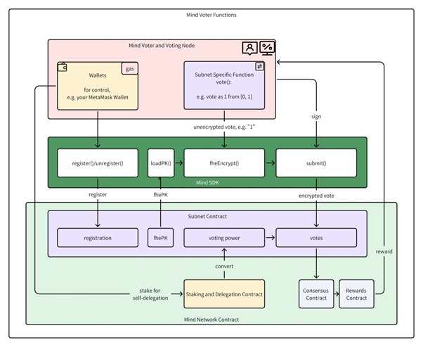
MindV Hubs:模块化的 FHE 投票网络
MindV Hubs 是基于 FHE 投票的模块化网络框架,既支持用户直接注册为 Voter,也支持通过 $vFHE 委托参与。其多样化生态系统支持 AI、PoS 和 DePIN 等网络,并为开发者提供标准化接口,满足高度定制化需求。
核心功能模块包括 Owner、Task、Manager 和 Communication,支持安全高效的去中心化计算:
● RandGen Hub:利用 FHE 共识生成高安全性随机数,适用于加密、机器学习及区块链场景;
● FCN/FDN Hubs:分别负责 FHE 输入计算与输出解密,为生态系统提供底层算力支持。

MindV 的生态合作与未来发展
Mind Network 已与多个 Web3 项目达成战略合作,加速隐私保护和公平共识技术的广泛落地。这些合作伙伴包括:
● InfStones:全球领先的区块链基础设施服务商;
● CARV:数据层解决方案提供商;
● DIN:模块化 AI 数据处理平台;
● QuestN:Web3 用户增长工具;
● Polymer:跨链流动性提供协议;
● 0xRollup:轻量化 Rollup 解决方案;
● Harmonia:基于 FHE 的协作工具。
“通过与 Mind Network 的合作,CARV 在安全和隐私数据交换及治理领域树立了新标杆。这不仅提升了数据完整性,更深度践行了用户主权的理念。” ——CARV CTO Yukai Tu
未来,Mind Network 将继续完善其全加密基础设施建设,通过 FHE 技术为用户提供更强大的隐私保护和更灵活的开发工具。
行动即刻开始:抢占 $vFHE,加入投票并赚取奖励!与 MindV 一起,共同构建隐私加密生态的未来。
【链链财经版权及免责声明】本站所发布的文章,版权归原作者所有,如有侵权,请联系我们,我们将及时删除!本站所发布的文章,均出于传递行业信息为目的,不代表链链财经立场!本站所发布的文章,不构成任何投资建议,投资有风险,入市须谨慎!谨防ICO,变相ICO!

